Image-Prozessor

Analog Way Aquilon im Test

Analog Ways neue Premium-Klasse: Zur Zeit des Tests waren die Image-Prozessoren der neuen LivePremier-Series zwar erst wenige Monate am Markt, wussten aber schon im ersten Hands-On zu begeistern.

Analog Way Aquilon
Analog Way Aquilon kommt in sieben Konfigurationen in zwei möglichen Cases mit entweder 4 oder 5 HE (Bild: Analog Way)

Übersicht:

Anzeige

Mögliche Hardwarekonfigurationen
Input- und Output-Sortiment
Regel 4-4
Gemeinsamkeiten
Web RCS User Interface
Erste Einrichtung
Outputs und Bildschirme an einem Platz
Canvas und Backgrounds
Images
EDID und Formate
Dante-Integration
Flüssige Programmierung und Show
Integrierte Timeline im Take
Fazit

Ausblick: Aquilon-Zukunft – Was kommt sicher?


Mit großen Ambitionen versucht Analog Way den neuesten Zuwachs im Portfolio am Markt zu etablieren: Aquilon, die Image-Prozessoren der LivePremier-Series. Zwar sind die Geräte erst seit einigen Monaten verfügbar, doch steht zum Zeitpunkt unseres Tests bereits die Version 2.0 des internen Betriebssystems in den Startlöchern. Die bisherigen Top-Modelle aus dem Sortiment an Image-Prozessoren – die LiveCore-Serie – befinden sich momentan bereits am Ende des Entwicklungszyklus und werden in absehbarer Zeit aus dem Programm verschwinden. Trotzdem ist die LivePremier-Serie nicht als Ersatz gedacht, sondern ist als neue Premiumklasse  mit noch mehr Leistung und Möglichkeiten bei vollem Processing von 10 bit / 4:4:4 zu sehen. Im Rahmen der ersten Operator-Schulungen an der Lang Academy hat die Lang AG uns die Möglichkeit gegeben, einen intensiven Blick auf Version 1.00.47 kurz nach Release zu werfen.

>> zurück zum Anfang

Mögliche Hardwarekonfigurationen

Erhältlich ist der Aquilon mittlerweile in sieben verschiedenen Konfigurationen: Die Modelle RS1, RS2, C und alpha kommen im 4-Höhen-Einheiten-Gehäuse, während die Modelle RS3, RS4 und C+ dagegen 5 HE ausfüllen. Der Aquilon RS alpha – als kleinstes und jüngstes Modell – verfügt dabei über die minimale Konfiguration mit nur einer VPU (Video Processing Unit) und einer IPU (Image Processing Unit), was 8 Inputs und 4 Outputs in HDMI 2.0 entspricht. Das gleiche Innenleben, aber insgesamt 8 Outputs und 16 Inputs, bringt die RS1, während die RS2 im selben Gehäuseformat eine weitere VPU mitsamt Outputkarte unterbringt und so auf 12 Outputs und 16 Inputs kommt. Nach demselben Muster erweitern die RS3 um 8 Inputs und die RS4 um 8 Inputs und 4 Outputs.

Die Modelle mit 4 HE verfügen alle über eine IPU, die 5-HE-Modelle über die Möglichkeit der Bestückung mit zwei IPU. Frei konfigurierbar sind die Modelle C mit 4 HE und C+ mit 5 HE. Das Modell C verfügt über bis zu zwei VPU und eine IPU, der Aquilon C+ über bis zu drei VPU und zwei IPU. Innerhalb desselben Frames lassen sich die Modelle auf die höheren Versionen upgraden, müssen dafür jedoch zu entsprechenden Kosten zurück in die Werkstatt. Im Gegensatz zu den Serienmodellen kommen die Custom-Versionen mit frei konfigurierbarer Zusammenstellung von In- und Output-Karten sowie der Option, den sonst frei bleibenden vierten bzw. fünften Output-Slot mit einer weiteren Karte zu bestücken. Beide Modellgrößen verfügen auch über die Möglichkeit, eine Redundanz in der Stromversorgung einzuplanen mit bis zu drei PSU(Power Supply Unit)-Slots, von denen eine bzw. zwei für den Betrieb obligatorisch sind.

Aquilon RS4
Aquilon RS4 als größtes Standard-Modell verfügt über insgesamt 24 Inputs und 16 Outputs, von den drei Netzteilen sind zwei für den Betrieb obligatorisch während das dritte als Redundanz fungiert (Bild: Lukas J. Herbers)

>> zurück zum Anfang

Input- und Output-Sortiment

Bei den zur Bestückung zur Verfügung stehenden Karten hat sich Analog Way zum kompletten Abschied von DVI und anderen analogen Signalen entschieden. Auf jeder Input- bzw. Output-Karte finden sich vier Anschlüsse gleichen Typs.

Zur Auswahl stehen HDMI 2.0, DP 1.2, 12G-SDI sowie der neuste Portfolio-Zuwachs 12G-SFP. Je nach Modell stehen ein bis drei Input-Boards auf je einer HE zur Verfügung, die jeweils zwei Input-Karten fassen und zwingend so bestückt werden müssen. Man verfügt also immer über 8, 16 oder 24 Inputs. Der Fokus in den Standardkonfigurationen liegt durchweg auf HDMI-Karten am Output und 50% HDMI-Karten am Input mit einer SDI-Karte und einer (bzw. im RS3/RS4 zwei) DP-Karten. Jede RS-Variante lässt sich durch zusätzliche I/O-Karten in In-/Output-Bestückung ändern. Aquilon kann auch nur mit In-/Outputs bestückt als rein skalierte Matrix verwendet werden. Jeder Anschluss verfügt über eine LED, die den Status zeigt und für einfachere Kommunikation bei Konfiguration oder Fehlersuche per Web-Oberfläche zum Blinken gebracht werden kann. Die Karten sind field-, aber nicht hot-swappable.

Input-/Output-Karten Analog Way Aquilon
Output- und Input-Karten sind jeweils mit vier Anschlüssen desselben Typs – hier HDMI 2.0 – bestückt und field-, aber nicht hot-swappable. Die Rechenpower steckt dabei nicht auf den Karten, sondern den bis zu drei dahinter liegenden Video-Processing-Units (Bild: Lukas J. Herbers)

>> zurück zum Anfang

Regel 4-4

Als 4-4-Regel bezeichnet Analog Way die Rechenkapazität hinter den einzelnen VPU: Eine VPU (mit je 40 Megapixel Prozessingkapazität der Aquilons) kann insg. vier 4K-Mixing-Layer auf bis zu vier 4K-Outputs mit jeweils max. 4K@60 Programm bespielen – eine VPU entspricht also einer Output-Karte. In der stärksten Konfiguration C+ verfügt der Aquilon über max. drei VPU aber 20 Outputs auf fünf Karten. Daraus folgt, dass nur drei der Karten voll als 4K@60-Quellen ausspielen können.

Um die übrigen acht Outputs nutzen zu können, bestehen zwei Möglichkeiten: Zum einen kann jeder Output ohne Leistungsverlust als skalierter 4K-Aux angelegt werden. Sofern die Arbeit mit Aux-Wegen nicht praktikabel ist und 4K nicht zwingend erforderlich, kann Rechenleistung verteilt werden, indem mit max. 2K- bzw. DL@60-Outputs gearbeitet wird. Da so die Rechenleistung halbiert wird, verdoppelt sich die Zahl nutzbarer Programmoutputs auf bis zu 20 im Aquilon C+ oder bspw. acht statt vier im RS1.

Die Anzahl möglicher Layer folgt gleichzeitig derselben Rechnung bezüglich der Ressourcen. Eine VPU stellt vier Mixing-Layer oder acht Single-Layer zur Verfügung. Bei nur halber Kapazität werden daraus entsprechend acht DL-Mixing-Layer oder bis zu 16 Single-Layer. Für ein besseres Verständnis der zugrunde liegenden Logik innerhalb der VPU empfiehlt sich ein Blick in das bei Analog Way veröffentlichte Manual (S. 33 bis 37).

>> zurück zum Anfang

Gemeinsamkeiten

Gemein haben alle verfügbaren Modelle die zwei dedizierten HDMI-Anschlüsse für 4K-Multiviewer mit jeweils bis zu 64 Widgets, vier USB-Ports für Speichermedien und Controller, Sync- und Framelock-Anschlüsse sowie GPIO- und Dante-Verbindungen. Alle Inputs und Outputs sind HDCP-1.4- und 2.2-fähig und verfügen über Optionen für internes EDID-Management.

>> zurück zum Anfang

Web RCS User Interface

Mit Web RCS verfügen die Aquilon über eine HTML5-Oberfläche, die im Browser nicht nur Konfiguration per Copy&Paste oder Drag&Drop ermöglicht, sondern auch Multitab- und Multiuser-Möglichkeiten bietet. Von Anfang an war es möglich, die Geräte von mehreren Rechnern gleichzeitig zu konfigurieren. Angekündigt ist dafür ein Rechtemanagement, das es beispielsweise erlauben würde, einem Show-Caller limitierten Zugang zu Presets zu geben und selbst Szenenwechsel konfigurieren und drücken zu können, während der Operator das gesamte System im Blick hat. Darüber hinaus bietet die Weboberfläche Live-Vorschauen in der GUI sowie die Möglichkeit, das System in verschiedenen Sprachen zu bedienen.

>> zurück zum Anfang

Erste Einrichtung

Bei Inbetriebnahme bietet das System die Möglichkeit eines Factory Reset, aber auch eines Resets nur ausgewählter Optionen.

Reset Analog Way Aquilon
Factory oder Out of the Box Reset Aquilon bietet außerdem die Möglichkeit, lediglich spezifische Teile der Konfiguration zu resetten (Bild: Lukas J. Herbers)

Gespeicherte Konfigurationen können in zwei internen Slots sowie natürlich extern abgelegt und auch wieder von dort geladen werden. Die Grundeinstellungen wie Framerate, Framelock, HDCP und Farbraum finden direkt auf der ersten Seite statt, bevor es an die Konfiguration der Signalwege geht. Positiv im Vergleich zu frühen Versionen fällt auf, dass mit Version 1.1.29 Tool-Tipps zu den wichtigsten Konfigurationsschritten eingefügt wurden, die beispielsweise ein Bewusstsein für den Unterschied zwischen dem 4K@60-Modus und dem DL-Modus in der Performance schaffen. Als Kapazität 1 und 2 bezeichnet, finden sich immer wieder Beispiele für gängige Auflösungen der zwei Formate sowie die Abwärtskompatibilität, die DL-Inputs auf 4K- Outputs erlaubt aber nicht andersherum.

Preconfig-Menü jedem belegten Output wird Rechenleistung für die benötigte Kapazität oder eine Aux-Funktion zugewiesen. In den weiteren Tabs werden die so aktivierten Outputs zu Screens zusammengefasst und mit Layer-Kapazitäten versehen. Tool Tipps bieten eine hilfreiche Gedankenstütze gerade bei der Berechnung von Kapazitäten
Preconfig-Menü jedem belegten Output wird Rechenleistung für die benötigte Kapazität oder eine Aux-Funktion zugewiesen. In den weiteren Tabs werden die so aktivierten Outputs zu Screens zusammengefasst und mit Layer-Kapazitäten versehen. Tool Tipps bieten eine hilfreiche Gedankenstütze gerade bei der Berechnung von Kapazitäten

>> zurück zum Anfang

Outputs und Bildschirme an einem Platz

Angenehm flüssig ist auch der Workflow vom Output zum fertigen Canvas. Nachdem jeder belegte Output als Screen oder Aux-Anschluss definiert sowie mit einer Kapazität versehen wurde, werden die so aktivierten Anschlüsse im selben Fenster nur einen Tab weiter zu Screens und Aux-Screens zusammengefasst. Dafür werden die Outputs einfach per Drag&Drop in die aktivierten Screens gezogen und ihnen Layer-Kapazitäten zugewiesen. Dabei ist zu beachten, dass Mixed- und Split-Layer nicht auf einem Screen gemischt werden können. Ein mögliches Cut&Fill wird ebenfalls in diesem frühen Konfigurationsschritt aktiviert. Eine Besonderheit bieten an dieser Stelle außerdem die Aux-Anschlüsse, denen eine Kapazität von bis zu 8K zugewiesen werden kann und die ab Version 2.0 zwei skalierte Layer pro Output bieten werden. Da dies der vollen Leistung einer Output-Karte entspricht, werden in diesem Fall allerdings die bis zu drei übrigen Outputs der Karte deaktiviert.

>> zurück zum Anfang

Canvas und Backgrounds

Im Canvas-Modus lassen sich die vorher definierten Screens bearbeiten und darin enthaltenen Outputs anordnen. Es können Softedges eingerichtet werden, ebenso wie Bezel-Korrekturen. Positiv fällt auf, dass mehrere Screens aber auch nur die Überlappungen gleichzeitig ausgewählt und editiert werden können. Stand heute ist, dass es noch keine Output-übergreifenden Testbilder gibt, um die Einrichtung von Projektionen zu erleichtern (ist laut Analog Way jedoch für den 2.0-Release vorgesehen). Einzelne Outputs können aber im Canvas-Menü zur besseren Orientierung mit verschiedenen Testpattern oder ihrer ID ausgespielt werden.

Canvas-Modus Analog Way Aquilon
Canvas-Modus zum Arrangieren der Outputs eines Screens; hilfreich ist, dass beispielsweise mehrere Overlaps ausgewählt und zeitgleich angepasst werden können (Bild: Lukas J. Herbers)

Über Background-Sets können weiterhin die Kapazitäten der Aquilon erweitert werden. Jeder Input kann als Background direkt auf einen Output geroutet werden und wird dadurch überblendbar ohne Layerkapazitäten zu verbrauchen. Alle Live-Inputs können auch weiterhin für PIP genutzt werden. Natürlich eingeschränkt, wenn sie nur einen Teilbereich eines Backgrounds darstellen. Gewöhnungsbedürftig aber sinnvoll: die Backgrounds werden zwar direkt im Input-Menü an den Output gekoppelt, müssen aber in einer eigenen Background-Übersicht noch auf die entsprechenden Screens konfiguriert werden. So ist sichergestellt, dass der Background der Screen-Auflösung entspricht. So können einem Screen bis zu acht Background-Sets zugewiesen werden.

>> zurück zum Anfang

Images

Ein bis Redaktionsschluss bleibendes Manko ist der fehlende Grab von Input-Signalen auf den internen Speicher für Still-Images. Pro verbauter IPU kann der Aquilon zwölf 4K- oder 24 2K-Stills speichern und ausspielen. Hier gilt: 4K-Bilder können herunter und 2K-Bilder im Layer herauf, im Background bleiben sie aber unskaliert. Stills lassen sich genau wie Inputs einzelnen Outputs als Background zuweisen. Da ein Grab aber nicht möglich ist, können die Bilder nur über Web RCS vom Computer aufgespielt werden.

>> zurück zum Anfang

EDID und Formate

Der Aquilon kommt mit einer Datenbank von bis zu 100 verschiedenen EDID, von denen zwölf Slots werkseitig mit gängigen HDMI und DP EDID vorbelegt sind. Per Drag&Drop lassen sich sowohl einfach EDID von den Inputs und Outputs auslesen, intern speichern und auf andere Anschlüsse legen.

EDID Analog Way Aquilon
Bis zu 100 Slots stehen für EDID zur Verfügung, dank der HTML5-Oberfläche Web RCS können die Konfigurationen einfach per Drag&Drop auf die Speicherslots und Anschlüsse gezogen werden (Bild: Lukas J. Herbers)

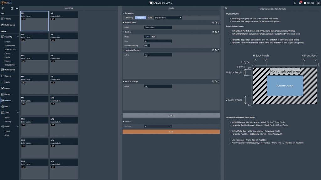
Praktisch ist, dass bei Auswahl einer EDID alle Anschlüsse, auf denen sie gerade konfiguriert ist, farblich hervorgehoben werden. Abseits der gängigen Optionen und des Auslesens von Extern bietet der Aquilon weiterhin die Möglichkeit, ein eigenes Format für beispielsweise LED-Wände oder andere nicht-standardisierte Displays anzulegen und daraus eine EDID zu generieren.

Formate Analog Way Aquilon
Individuelle Formate kann der Aquilon für LED-Wände oder andere nicht standardisierte Displays anlegen und daraus EDID generieren (Bild: Lukas J. Herbers)

>> zurück zum Anfang

Dante-Integration

Eines der großen Verkaufsargumente der Aquilon-Reihe ist die standardmäßig verbaute Dante-Integration, mit der in der Theorie viele DI-Boxen und andere Audiointerfaces in der Regie überflüssig werden könnten. LivePremier verfügt über ein vom Video unabhängiges internes Routing des über Dante oder die Input-Karten kommenden Tons und deckt im Dante-Input und -Output jeweils 8 × 8 Kanäle ab. Da das Tonsignal nicht durch die VPU läuft, liegt es im Aufgabenbereich des Ton-Gewerks, ein mögliches Delay anzupassen. Das interne Routing läuft im Testbetrieb intuitiv und flüssig ab, wird aber möglicherweise eine Weile brauchen, bis es wirklich effizient auf den Produktionen Verwendung findet.

Advanced Routing Mode Analog Way Aquilon
Advanced Routing Mode um bis zu 64 Audio-Kanäle innerhalb des Aquilon auf andere Videosignale umzurouten als auch über Dante an die Tonkollegen auszugeben; ein eventuell nötiges Delay zum Video muss dabei im Tonpult angepasst werden (Bild: Lukas J. Herbers)

>> zurück zum Anfang

Flüssige Programmierung und Show

Im laufenden Betrieb zeigen sich keine gravierenden Unterschiede zwischen dem Aquilon und anderen Image-Prozessoren. Angesteuert werden kann die Show von Release an mit den altbekannten Shot Box² und Control Box² sowie über Crestron oder Bitfocus Companion – letzteres allerdings bisher nur in der für Show-Betrieb noch nicht empfohlenen BETA 2.0. Jeder Screen und Aux Screen kann einzeln ausgewählt, übernommen oder auch komplett verborgen werden, ebenso lassen sich ungenutzte Layer ausblenden und der Programm-Output verriegeln, um nicht versehentlich die Live-Show zu verändern. Fertig gebaute Layouts lassen sich als spezifische und generische Memories abspeichern – wobei hier ab und zu auffällt, dass die Maschine intuitiv nicht jede Änderung akzeptiert, gerade wenn ein bestehendes Set geändert werden soll. Mit 1.000 Screen-Memory-Slots und 500 Master-Memory-Slots dürften selbst große Produktionen schwer an die Grenzen des Aquilon stoßen. Insgesamt ist das Handling der Memories aber der wohl gewöhnungsbedürftigste Teil der LivePremier-Programmierung – besonders für Neulinge in der Welt der Image-Prozessoren.

Screen Menü Analog Way Aquilon
Screen Menü für Programmierung und Live Show, links wie gewohnt die Quellen, rechts die Optionen mit Tabs für Memories. Spannend die unten rechts erkennbare Timing Funktion, die zeitlich versetzte Transitions ermöglicht (Bild: Lukas J. Herbers)

>> zurück zum Anfang

Integrierte Timeline im Take

Potenzial bietet dafür die Option, im selben Take stattfindende Transitions auf einer kleinen Timeline zu arrangieren und so z.B. mehrere PIP nacheinander einblenden zu lassen oder PIP A erst einzublenden, bevor das darunter liegende PIP B verschwindet. An Transitions stehen die gängigen Optionen von Fade bis Wipe zur Auswahl. Es ist möglich, die Layer bei Positionsänderung erst schließen und woanders öffnen zu lassen, als auch sie offen zu transformieren. Ebenso ist es möglich, zwischen Inhalten zu Crossfaden als auch nacheinander aus- und einblenden zu lassen. Anpassungen wie Cut&Fill stehen ebenso zur Verfügung wie beispielsweise ein Sepia-Effekt. Freezen lässt sich momentan leider nur der Input, nicht aber Screens oder einzelne Outputs. Erfreulich ist dafür, dass mit den letzten Updates Quickbuttons eingeführt wurden, um die Layer vereinfacht im Screen bspw. formatfüllend zu positionieren. Ein leider ebenfalls noch nicht voll verwendbares Gimmick sind die drei programmierbaren Timer, die momentan lediglich als Widgets auf dem Multiviewer abgelegt werden können. Langfristig sollen sie neben Inputs, Screens, Background- Sets und Images als weitere Quelle verwendet und ausgegeben werden können und externe Zuspielung einfacher Redezeitbegrenzer überflüssig machen.

Integrierte Timer Analog Way Aquilon
Drei integrierte Timer die momentan jedoch lediglich auf dem Multiviewer abgelegt werden können; langfristig soll eine Verwendung als Source möglich werden um z. B. Redezeitbegrenzer ohne externe Mittel zu realisieren (Bild: Lukas J. Herbers)

>> zurück zum Anfang

Fazit

Analog Way hat mit der Aquilon-Reihe eine stabile Alternative zu den bekannten Mitbewerbern im Bereich des Image-Processing an den Start gebracht. Obwohl die Maschinen noch frisch auf dem Markt sind und mit jedem Release starke Anpassungen auf Feedback und Fehlermeldungen hin vorgenommen werden, sind sie schon jetzt verlässlich und vielseitig auf Produktionen einsetzbar.

Das Interface ist selbst für Neulinge in dem Bereich zugänglich und dank der im letzten Update hinzugefügten Tool-Tipps verständlich anwendbar. Gewöhnungsbedürftig ist, dass manche Aktionen eine Bestätigung über den Apply-Button erfordern, während andere Einstellungen direkt übernommen werden. Der Apply-Button ist, wenn nötig, aber angemessen groß und orange hervorgehoben. Neben dem leichten Zugang zum System liegt die Stärke des Aquilon in der immensen Performance der einzelnen VPU. Während die Serie mit den beispielsweise bis zu 40 2K-Inputs einer Barco E2 Gen 2 nicht mithalten kann, schlägt eine voll ausgerüstete C+ oder RS4 in Sachen möglichem 4K@60-Output mit 120 Megapixeln den Mitbewerber um ein Sechsfaches.

Für Produktionen, die mit einer überschaubaren Zahl an Zuspielern zurechtkommen, aber große Pixel-Summen verarbeiten, ist der Aquilon die richtige Wahl – zumal auf kurz oder lang die Synchronisationsmöglichkeit mehrerer Maschinen kommen wird, um die Anschlusskapazitäten zu erweitern.

>> zurück zum Anfang


Ausblick: Aquilon-Zukunft – Was kommt sicher?

Die nächsten Schritte in der Entwicklung hat Analog Way im Frühjahr 2020 vorgestellt. In Sachen Hardware wurde die Aquilon-Reihe bereits um SFP-Karten für In- und Output erweitert. Je Karte sind vier 12G-SFP-Anschlüsse verbaut, die jeweils als Standard kompatibel zu non-MSA SFP Receivern bzw. Transmitter-Modulen sein sollen.

Darüber hinaus bekommt die LivePremier-Serie mit dem RC400T einen Controller mit T-Bar und belegbaren Knöpfen, der sich in einer ähnlichen Größenordnung wie der EC-30 des Mitbewerbers Barco bewegt und eine sinnvolle Erweiterung bzw. Alternative zur bereits bekannten Shot Box² bzw. Control Box² bietet. Neben der obligatorischen T-Bar wird der bereits im Programm gelistete RC400T über einen Joystick zur schnellen Einrichtung von PIP sowie 48 frei programmierbare Programmbuttons mit anpassbarem LCD sowie acht weitere Buttons für Custom-Funktionen verfügen.

Analog Way RC400T bietet neben der obligatorischen T-Bar einen Joystick zur einfachen Positionierung von PIP sowie 48 frei belegbare Tasten mit anpassbarem LCD
Analog Way RC400T bietet neben der obligatorischen T-Bar einen Joystick zur einfachen Positionierung von PIP sowie 48 frei belegbare Tasten mit anpassbarem LCD

In Sachen Software stand zum Zeitpunkt unseres Tests die Version 2.0 des Prozessor-Systems kurz vor dem Release. Das ausführliche Change Log lag zu Redaktionsschluss leider nicht vor, ist aber mit dem Release des Updates im Lauf des 2. Quartals diesen Jahres angekündigt. Sicher enthalten sein wird der bereits früh angekündigte Offline-Simulator, mit dem sich auch endlich ein Einblick in das System gewinnen lassen wird, ohne einen der noch eher raren Aquilon in den Fingern haben zu müssen. Weitere für das Release angekündigte Änderungen sind die Einführung voller Kompatibilität der Processing Engine mit High Dynamic Range (HDR10 und HLG) und endlich auch um 90° rotierbare Outputs.

[Anm. d. Red.: mittlerweile hat Analog Way das Software-Update V2 für die LivePremier-Series veröffentlicht.]

>> zurück zum Anfang


 

Schreiben Sie einen Kommentar

Ihre E-Mail-Adresse wird nicht veröffentlicht. Erforderliche Felder sind mit * markiert.